The Attributes tab provides a powerful means to refine searches, allowing you to perform searches as simple as finding "all of the CIs with 2 Gb of RAM" or as complicated as "all of the CIs with 2 Gb of RAM that were created between March 2, 2009 and March 2, 2017 but not made by Vendor X or were made by Vendor X but have Pentium III processors". The Attributes tab only refines searches on the CI types you selected on the CI Types tab, filtering them based on the attribute criteria that you select.
You can have both an Attributes and a Relationships filter at the same time. Any results would fulfill the criteria of both filters.
Build a Simple Filter
To filter search results based on attributes:
After selecting the CI types to search on, select the Attributes tab.
In the drop-down field, select the attribute on which you want to base the filter. Only attributes common to all of the returned CIs are listed in the drop-down field.
Select the operation for the search in the second drop-down field. Operations are determined by the type of field you are searching. The following field types allow the following operations:
Character (single or multiple line), Web Site, FTP File/Site, and Email Address
is —Find CIs where the entire contents of the field match the entire contents of the specified filter string exactly.
begins with—Find CIs with a matching string at the beginning of the field.
ends with—Find CIs with a matching string at the end of the field.
contains—Find CIs with a matching string anywhere in the selected field.
is—Find CIs where the entire contents of the field do not match the entire contents of the specified filter string exactly.
does not begin with—Find CIs in which the beginning of the field does not match the specified string.
does not end with—Find CIs in which the end of the field does not match the specified string.
does not contain—Find CIs in which the field does not contain the specified string.
Integer and Real Number
equal to—Find CIs in which the field value is equal to the specified filter value.
greater than—Find CIs in which the field value is greater than the specified filter value.
less than—Find CIs in which the field value is less than the specified filter value.
greater than or equal to—Find CIs in which the field value is greater than or equal to the specified filter value.
less than or equal to—Find CIs in which the field value is less than or equal to the specified filter value.
not equal to—Find CIs in which the field value is not equal to the specified filter value.
Date and Date Time
is—Find CIs in which the date in the field is the same as the specified filter date.
is not—Find CIs in which the date in the field does not match the specified filter date.
is before—Find CIs in which the date in the field is before the specified filter date.
is after—Find CIs in which the date in the field is after the specified filter date.
is on or before—Find CIs in which the date in the field is the same as or before the specified filter date.
is on or after—Find CIs in which the date in the field is same as or after the specified filter date.
during the previous—Find CIs in which the date in the field falls before the specified period. The period can be specified as X days, weeks, months, years, or hours, where X is any number. For example, you could request CIs that were created during the previous 2 weeks. The time for this field begins with the moment at which the search is run. Therefore, if the search is run at 4:00 PM on a Tuesday, the search period is from 4:00 Monday (the day before) until 4:00 Tuesday (the current day).
during the next—Find CIs in which the date in the field falls after the specified period. The period can be specified as X days, weeks, months, years, or hours, where X is any number. For example, you could request CIs that were created during the previous 2 weeks. The time for this field begins with the moment at which the search is run. Therefore, if the search is run at 4:00 PM on a Tuesday, the search period is from 4:00 Tuesday (the current day) until 4:00 Wednesday (the next day).
within range—Find CIs in which the date in the field falls within the period specified. Options are: today, yesterday, the day before yesterday, Sunday/Monday/Tuesday/Wednesday/Thursday/Friday/Saturday of last week, this week, last week, the week before last week, this month, last month, the month before last month. The days refer to 24-hour days. For example, "yesterday" means the 24 hours of yesterday from midnight to midnight.
Drop-down
is one of—Find CIs in which the field value matches the specified filter value.
is not one of—Find CIs in which the field value does not match the specified filter value.
Multi-select
has any of—Find CIs in which the field value(s) not matches any of the specified filter value(s).
has all of—Find CIs in which the field value(s) not matches all of the specified filter value(s).
has none of—Find CIs in which the field value(s) do not match any of the specified filter value(s).
Checkbox
is TRUE—Find CIs in which the checkbox is checked.
is not TRUE—Find CIs in which the checkbox is not checked.
After selecting the field and then the operation, complete the third field by entering the filter value or values. The third field may be a drop-down field, date field, date/time field, or character field.
After completing the fields, click the Apply button to accept the filter value. When a search is conducted, FootPrints will return the CIs that match the CI Types you have selected and match the attribute filter value you've selected in this procedure. If you click the Results tab at this time, the matching CIs are displayed. You can return to the Attributes tab at any time to refine the attributes selected.
If you wish to save this search, including the attributes filter you've created, select the Save tab, enter a name and description for the search, and click the Save button. Refer to Saved Searches for details on how to run a search you have saved.
Build Complex Filters
You can run searches that filter results based on multiple attributes. In addition, you can nest the filters at varying levels. To do so:
After selecting the CI types to search on, select the Attributes tab.
Build a simple search as described in the procedure above.
After clicking the Apply button (step 5 in the above procedure), click the Add button (located in the bottom left corner of the page). The attribute filter you built is displayed with a new Filter Editor below it. The new Filter Editor is connected to the existing filter by a line and the word "AND".
Use the new Filter Editor to build an additional attributes filter per the procedure above. After you click the Apply button, the new filter is displayed below the first filter.
You can continue to build additional levels of filtering in this same manner and use the additional controls to make the new filters "AND" or "OR" filters. To make changes to a filter you have built, you must use the Open button within that filter to open the filter controls and then the Edit button to make the changes. Filter controls are:
Open—Opens the filter controls. Only one set of filter controls can be open at a time.
Edit—Allows you to change the filter.
Copy—Use the Copy button to begin a copy-and-paste. Wherever you click the Paste button, the copy is placed below the paste selection. For example, in one section you might filter to include all PCs using the Windows XP operating system, but in another section you might exclude all PCs with the Windows XP Pro operating system. You could copy the existing filter, paste it where you need it, and edit it to exclude Windows XP Pro.
Cut—Use the Cut button to begin a cut-and-paste. Wherever you click the Paste button, the copy is placed below the paste selection.
Delete—Deletes the selected filter.
Up and Down controls—Moves the filter up or down within the current nest.
Close—Closes the filter controls.
Paste—Only displayed after a copy or cut. Pastes the copied or cut filter.
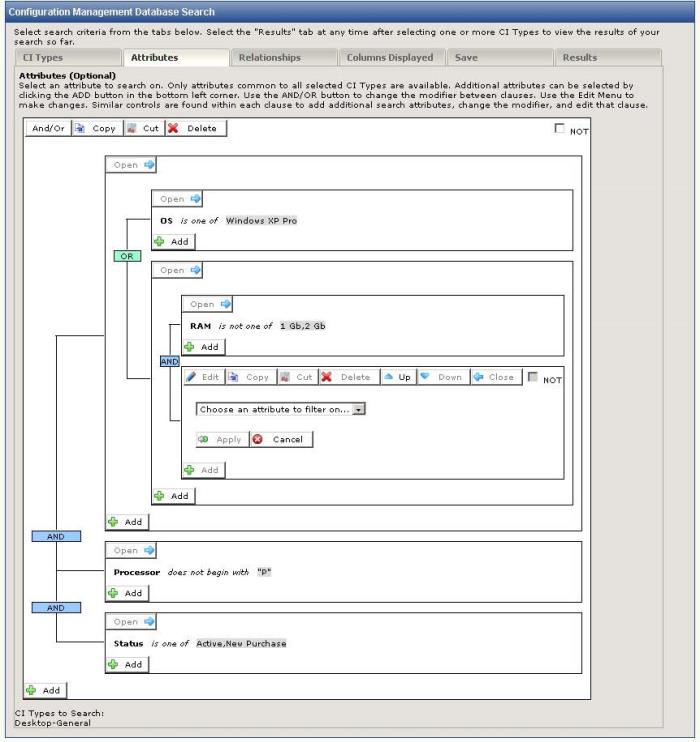
The following figure illustrates a complex filter. Assume that you need to upgrade all active or newly purchased PCs to the Vista operating system. You will need the filter to identify all desktops and laptops using Windows XP or that have less than 1 gig of memory. Therefore, your search would be for all desktop PCs and laptops with a Status of Active or New. Purchase and where (the operating system is Windows XP or the RAM is less than 1 GB).
More on Complex Filters
The And/Or modifier applies to all filters at the same level, as illustrated in the following figure.
In the figure, all of the filters in the same next are either And or Or.
Each of the filters has a NOT checkbox in the upper right corner. When this is clicked, the filter changes color and the filter criteria become the opposite of what they began as.
With regard to nesting filters, filters are added at the level of the Add button. In the figure above, if you click the Add button in the “RAM is not one of 1 Gb, 2Gb” filter, the next filter would be nested with it, but not with the “OS is one of Windows XP Pro”. The following figure illustrates this.